Aller au contenu.
|
Aller à la navigation
Outils personnels
Se connecter
Chercher par
Seulement dans le dossier courant
Recherche avancée…
Navigation
Accueil
HELP - CONTACTS
EULER Night Report
ASTRONOMY
FAQs
TECHNICAL PAGES
EULER schedule
Vous êtes ici :
Accueil
/
TECHNICAL PAGES
/
Projets
/
Projets terminés
/
ECAM - Upgrade
/
Journal de mission test vibration
/
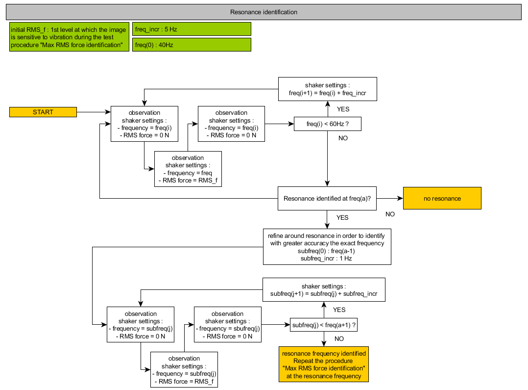
scan_en_frequence.png
Info
Image dans sa taille originale :
80 ko
|
Voir
Télécharger
Documents
Accueil
HELP - CONTACTS
EULER Night Report
ASTRONOMY
FAQs
TECHNICAL PAGES
Composants de la station
Création d'un "historique"
Documentation
Maintenance
Projets
Installation codeurs LIDA Azimuth 2022
Timing Missions Beckhoff
Liste des actions à entreprendre à La Silla
REM-RPM-2020
KalAO
Commisioning M3-RFI-Logiciel PLC 2021
OPERATIONS PARALLELES MISSION INSTALLATION M3
Installation codeurs LIDA 2021
EULER - Idees pour les futurs projets (après jan 2021)
Projets terminés
EULER - Remote Observing
EULER - New-TCS (Mission technique mai 2018)
ECAM - Upgrade
Journal Labo Geneve NEcam
Journal mission Luc pour NEcam et missions suivantes
Journal de mission installation N-ECAM
Journal de mission test vibration
Plan et Procédure de test
Identification de la force max
scan_en_frequence.png
image_EA_1
image_EA_2
image_EA_3
image_EA_4
image_EA_5
scan_en_amplitude_ecam
scan_en_amplitude_ecam_petit.png
Ecam Performance analysis (O. Turner) Slides
Ecam Performance analysis (O. Turner) Reports
CORALIE - Déplacement JUMO CR
Caméra All-Sky (2019)
Fuite azote 12 2013
Modes d'emploi
Base de données des photos
EULER schedule
Actualités
Dimanche 12/12
07/01/2022
Lundi 13/12
07/01/2022
Mercredi 15/12
02/01/2022
Vendredi 17/12
16/12/2021
Jeudi 16/12
16/12/2021